AWS Secrets Manager

Secrets Manager
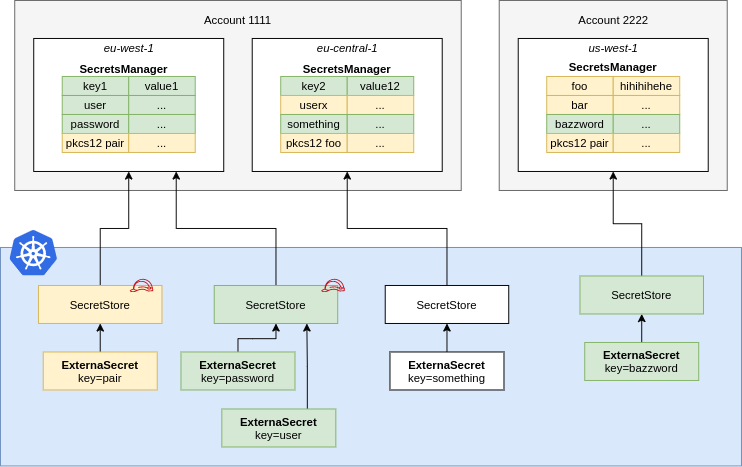
A SecretStore points to AWS Secrets Manager in a certain account within a
defined region. You should define Roles that define fine-grained access to
individual secrets and pass them to ESO using spec.provider.aws.role. This
way users of the SecretStore can only access the secrets necessary.
apiVersion: external-secrets.io/v1
kind: SecretStore
metadata:
name: aws-secretsmanager
spec:
provider:
aws:
service: SecretsManager
# define a specific role to limit access
# to certain secrets.
# role is a optional field that
# can be omitted for test purposes
role: arn:aws:iam::123456789012:role/external-secrets
region: eu-central-1
auth:
secretRef:
accessKeyIDSecretRef:
name: awssm-secret
key: access-key
secretAccessKeySecretRef:
name: awssm-secret
key: secret-access-key
ClusterSecretStore, Be sure to provide namespace in accessKeyIDSecretRef and secretAccessKeySecretRef with the namespaces where the secrets reside.
NOTE: When using dataFrom without a path defined, the provider will fall back to using ListSecrets. ListSecrets
then proceeds to fetch each individual secret in turn. To use BatchGetSecretValue and avoid excessive API calls define
a path prefix or use Tags filter.
IAM Policy
Create a IAM Policy to pin down access to secrets matching dev-*.
For Batch permissions read the following post https://aws.amazon.com/about-aws/whats-new/2023/11/aws-secrets-manager-batch-retrieval-secrets/.
{
"Version": "2012-10-17",
"Statement": [
{
"Action" : [
"secretsmanager:ListSecrets",
"secretsmanager:BatchGetSecretValue"
],
"Effect" : "Allow",
"Resource" : "*"
},
{
"Effect": "Allow",
"Action": [
"secretsmanager:GetResourcePolicy",
"secretsmanager:GetSecretValue",
"secretsmanager:DescribeSecret",
"secretsmanager:ListSecretVersionIds"
],
"Resource": [
"arn:aws:secretsmanager:us-west-2:111122223333:secret:dev-*"
]
}
]
}
Permissions for PushSecret
If you're planning to use PushSecret, ensure you also have the following permissions in your IAM policy:
{
"Effect": "Allow",
"Action": [
"secretsmanager:CreateSecret",
"secretsmanager:PutSecretValue",
"secretsmanager:TagResource",
"secretsmanager:DeleteSecret",
"secretsmanager:GetResourcePolicy",
"secretsmanager:PutResourcePolicy",
"secretsmanager:DeleteResourcePolicy"
],
"Resource": [
"arn:aws:secretsmanager:us-west-2:111122223333:secret:dev-*"
]
}
Note: The resource policy permissions (GetResourcePolicy, PutResourcePolicy, DeleteResourcePolicy) are only required if you're using the resourcePolicy metadata option to manage resource-based policies on secrets.
Here's a more restrictive version of the IAM policy:
{
"Version": "2012-10-17",
"Statement": [
{
"Effect": "Allow",
"Action": [
"secretsmanager:CreateSecret",
"secretsmanager:PutSecretValue",
"secretsmanager:TagResource",
"secretsmanager:GetResourcePolicy",
"secretsmanager:PutResourcePolicy",
"secretsmanager:DeleteResourcePolicy"
],
"Resource": [
"arn:aws:secretsmanager:us-west-2:111122223333:secret:dev-*"
]
},
{
"Effect": "Allow",
"Action": [
"secretsmanager:DeleteSecret"
],
"Resource": [
"arn:aws:secretsmanager:us-west-2:111122223333:secret:dev-*"
],
"Condition": {
"StringEquals": {
"secretsmanager:ResourceTag/managed-by": "external-secrets"
}
}
}
]
}
In this policy, the DeleteSecret action is restricted to secrets that have the specified tag, ensuring that deletion operations are more controlled and in line with the intended management of the secrets.
Additional Settings for PushSecret
Additional settings can be set at the SecretStore level to control the behavior of PushSecret when interacting with AWS Secrets Manager.
apiVersion: external-secrets.io/v1
kind: SecretStore
metadata:
name: aws-secretsmanager
spec:
provider:
aws:
service: SecretsManager
role: arn:aws:iam::123456789012:role/external-secrets
region: eu-central-1
secretsManager:
# Additional parameters can be added to the AWS Secrets Manager DeleteSecret API call.
# These parameters are only relevant when the deletionPolicy is set to Delete.
# See: https://docs.aws.amazon.com/secretsmanager/latest/apireference/API_DeleteSecret.html#API_DeleteSecret_RequestSyntax
forceDeleteWithoutRecovery: true
# recoveryWindowInDays: 9 (conflicts with forceDeleteWithoutRecovery)
Additional Metadata for PushSecret
Optionally, it is possible to configure additional options for the parameter. These are as follows: - kmsKeyID - secretPushFormat - description - tags - resourcePolicy
To control this behavior set the following provider metadata:
apiVersion: external-secrets.io/v1alpha1
kind: PushSecret
metadata:
name: pushsecret-example # Customisable
namespace: teamb # Same of the SecretStores
spec:
deletionPolicy: Delete
refreshInterval: 1h0m0s # Refresh interval for which push secret will reconcile
secretStoreRefs: # A list of secret stores to push secrets to
- name: teamb-secret-store
kind: SecretStore
selector:
secret:
name: my-secret # Source Kubernetes secret to be pushed
data:
- match:
secretKey: key1 # Source Kubernetes secret key to be pushed
remoteRef:
remoteKey: teamb-my-first-parameter-3 # Remote reference (where the secret is going to be pushed)
metadata:
apiVersion: kubernetes.external-secrets.io/v1alpha1
kind: PushSecretMetadata
spec:
kmsKeyID: bb123123-b2b0-4f60-ac3a-44a13f0e6b6c # When not set, default to alias/aws/secretsmanager
secretPushFormat: string # When not set, default to binary
description: "secret 'managed-by:secret-manager' from 'secret-store:teamb-secret-store'"
tags:
secret-store: teamb-secret-store
refresh-interval: 1h
secretPushFormattakes two options.binaryandstring, wherebinaryis the default.kmsKeyIDtakes a KMS Key$IDor$ARN(in case a key source is created in another account) as a string, wherealias/aws/secretsmanageris the default.descriptionDescription of the secret.tagsKey-value map of user-defined tags that are attached to the secret.resourcePolicyAttach a resource-based policy to the secret for cross-account access or advanced access control.blockPublicPolicy(optional) - Set totrueto validate that the policy doesn't grant public access before applying. Defaults to AWS behavior.policySourceRef(required) - Reference to a ConfigMap or Secret containing the policy JSON.kind- EitherConfigMaporSecret.name- Name of the ConfigMap or Secret.key- Key within the ConfigMap/Secret data that contains the policy JSON.
Resource Policy Example
To attach a resource policy to a secret for cross-account access:
apiVersion: external-secrets.io/v1alpha1
kind: PushSecret
metadata:
name: pushsecret-example
namespace: default
spec:
refreshInterval: 10s
secretStoreRefs:
- name: aws-secretsmanager
kind: SecretStore
selector:
secret:
name: pokedex-credentials
data:
- match:
secretKey: my-secret-key
remoteRef:
remoteKey: my-remote-secret
property: password
metadata:
resourcePolicy:
blockPublicPolicy: true
policySourceRef:
kind: ConfigMap
name: my-secret-resource-policy
key: policy.json
kmsKeyID: bb123123-b2b0-4f60-ac3a-44a13f0e6b6c
secretPushFormat: string
description: "Cross-account accessible secret"
tags:
team: platform-engineering
The ConfigMap should contain the policy JSON:
apiVersion: v1
kind: ConfigMap
metadata:
name: my-secret-resource-policy
namespace: default
data:
policy.json: |
{
"Version": "2012-10-17",
"Statement": [
{
"Effect": "Allow",
"Principal": {
"AWS": "arn:aws:iam::123456789012:root"
},
"Action": "secretsmanager:GetSecretValue",
"Resource": "*"
}
]
}
Note: The resource policy is applied after the secret is created or updated. If the resourcePolicy field is removed from metadata, the existing policy will be deleted from the secret.
JSON Secret Values
SecretsManager supports simple key/value pairs that are stored as json. If you use the API you can store more complex JSON objects. You can access nested values or arrays using gjson syntax:
Consider the following JSON object that is stored in the SecretsManager key friendslist:
{
"name": {"first": "Tom", "last": "Anderson"},
"friends": [
{"first": "Dale", "last": "Murphy"},
{"first": "Roger", "last": "Craig"},
{"first": "Jane", "last": "Murphy"}
]
}
This is an example on how you would look up nested keys in the above json object:
apiVersion: external-secrets.io/v1
kind: ExternalSecret
metadata:
name: example
spec:
refreshInterval: 1h0m0s
secretStoreRef:
name: aws-secretsmanager
kind: SecretStore
target:
name: friends
creationPolicy: Owner
data:
- secretKey: my_name
remoteRef:
key: friendslist
property: name.first # Tom
- secretKey: first_friend
remoteRef:
key: friendslist
property: friends.1.first # Roger
# metadataPolicy to fetch all the labels in JSON format
- secretKey: tags
remoteRef:
metadataPolicy: Fetch
key: database-credentials
# metadataPolicy to fetch a specific label (dev) from the source secret
- secretKey: developer
remoteRef:
metadataPolicy: Fetch
key: database-credentials
property: dev
Secret Versions
SecretsManager creates a new version of a secret every time it is updated. The secret version can be reference in two ways, the VersionStage and the VersionId. The VersionId is a unique uuid which is generated every time the secret changes. This id is immutable and will always refer to the same secret data. The VersionStage is an alias to a VersionId, and can refer to different secret data as the secret is updated. By default, SecretsManager will add the version stages AWSCURRENT and AWSPREVIOUS to every secret, but other stages can be created via the update-secret-version-stage api.
The version field on the remoteRef of the ExternalSecret will normally consider the version to be a VersionStage, but if the field is prefixed with uuid/, then the version will be considered a VersionId.
So in this example, the operator will request the same secret with different versions: AWSCURRENT and AWSPREVIOUS:
apiVersion: external-secrets.io/v1
kind: ExternalSecret
metadata:
name: versioned-api-key
spec:
refreshInterval: 1h0m0s
secretStoreRef:
name: aws-secretsmanager
kind: SecretStore
target:
name: versioned-api-key
creationPolicy: Owner
data:
- secretKey: previous-api-key
remoteRef:
key: "production/api-key"
version: "AWSPREVIOUS"
- secretKey: current-api-key
remoteRef:
key: "production/api-key"
version: "AWSCURRENT"
While in this example, the operator will request the secret with VersionId as abcd-1234
apiVersion: external-secrets.io/v1
kind: ExternalSecret
metadata:
name: versioned-api-key
spec:
refreshInterval: 1h0m0s
secretStoreRef:
name: aws-secretsmanager
kind: SecretStore
target:
name: versioned-api-key
creationPolicy: Owner
data:
- secretKey: api-key
remoteRef:
key: "production/api-key"
version: "uuid/123e4567-e89b-12d3-a456-426614174000"